
[1] SQL문 사용하기
(1) 데이터 정보 입력하기 Insert
Schemas 스키마의 빨간박스에서 정보확인이 가능하다

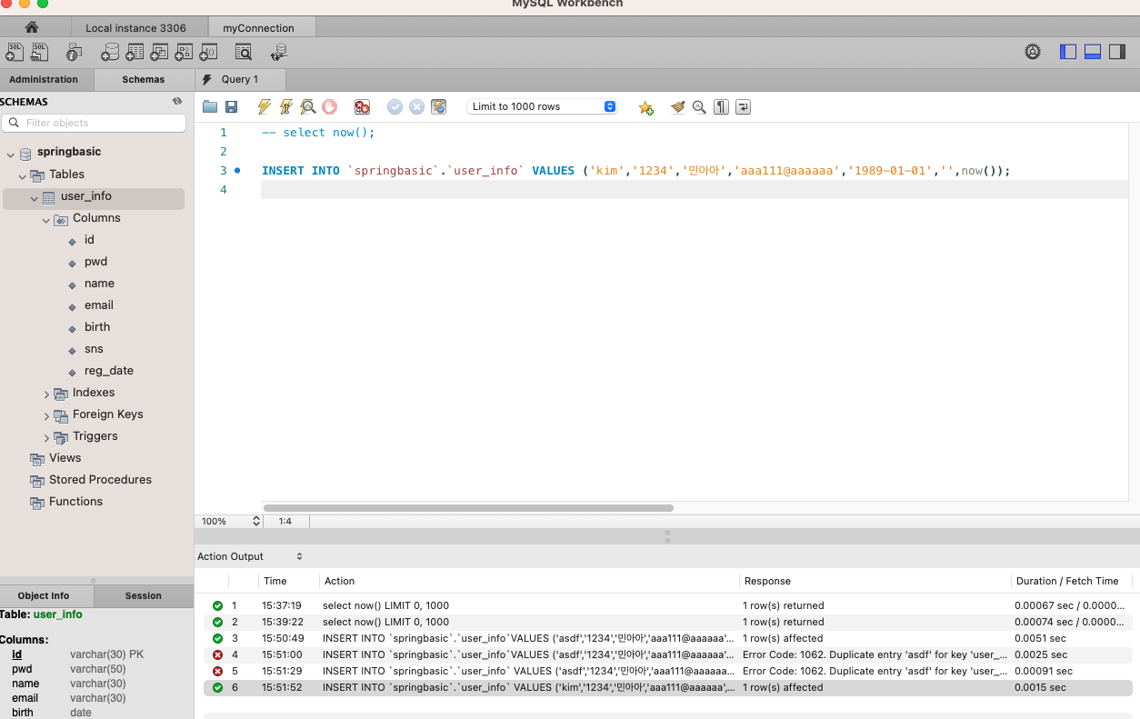
데이터베이스에 정보를 입력하기 위해 insert 한다
자동insert문은 user_info >Copy to Clipboard > Insert Statement 선택한다

자동으로 복사되기 때문에
쿼리에 붙여넣기하면 SQL문이 넣어진다

insert into : 스키마에 있는 user-info라는 테이블 정보이다
아래 key값으로 id, pwd, name..를 가지고 있다
values는 key값과 동일한 순서대로 값을 넣는다

columns 칼럼 값은 전부 다 넣을것이라면 생략해도된다
1989-01-01 또한 만들어진 형식에 따라 데이터를 추가해도 동일하게 생성된다

실행 하니 이름에 asdf가 안된다고 해서 다른 값을 넣었더니 실행이 된다
이미 눌러서 asdf 의 데이터가 생성되었기 때문에 오류가 떴었다

이전 작업 기록을 확인할수 있다


(2) 데이터 정보 조회하기 select * from
데이터가 잘 입력되었는지 조회한다
select * from (스키마) 테이블이름
스키마는 생략가능하다
*은 스키마가 가지고 있는 모든 컬럼을 다 보여준다
스키마 생략전 SQL문

스키마 생략 후 SQL문

실행하면 데이터베이스 형태로 정보가 확인가능하다

칼럼중에 일부만 보고 싶다면
select 컬럼, 칼럼 form 테이블 ; 을 입력한다

(3) 데이터 정보를 삭제하기 delete
테이블의 asdf를 가진 id를 삭제한다면
delete from 테이블이름 where id =' '

다시 전체 칼럼 조회하면
asdf가 없어졌다

전체를 삭제한다면
delete from user_info
테이블 표 제외하고 데이터 정보는 없어진다

이때 , 세이브업데이트 모드가 켜져있을경우는
delete 전체삭제를 해도 삭제안될수 있다. 실수로 삭제할까봐 막아둔 기능이다
이 기능을 해제하려면


체크를 해지하면 된다

삭제 후 재조회하니 데이터값이 없어진것을 확인했다
(4) 데이터 정보 변경하기 update
특정 값을 변경한다
update 테이블이름 set 항목='변경할내용' where id='누구꺼만'
where 설정을 안하면 전체 항목이 바뀌게 되는 불상사가 발생되기 때문에 꼭 설정한다
조회하면 kim2만 pwd가 변경되었다

2개 항목도 동시에 명령할수 있다

'🌈 백엔드 > 데이터베이스' 카테고리의 다른 글
| 데이터베이스_SQL문 예시 (0) | 2023.09.09 |
|---|---|
| 데이터베이스_ JAVA에서 사용하는 DB 메서드 & 애노테이션 (0) | 2023.06.28 |
| 데이터베이스_MySQL에서 DB생성 및 실행 (0) | 2023.06.27 |
| 데이터베이스_MySQL 계정 및 스키마 생성 (0) | 2023.06.26 |
| DB_데이터베이스_트랜잭션 (0) | 2023.04.25 |